Sistema de Gestão Empresarial

Buscando sempre promover agilidade através de sistemas seguros e confiáveis, a WK Sistemas desenvolve constantemente ferramentas que auxiliam o dia-a-dia de seus clientes.

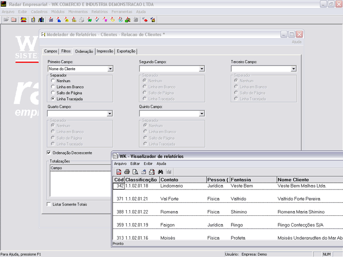
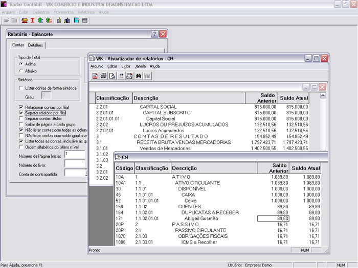
Os sistemas da linha Radar Empresarial possuem avançadas ferramentas para criação e personalização de relatórios e documentos, que podem ser utilizados sem a necessidade de serviços adicionais.

Todo o sistema possui métricas de segurança que podem restringir o acesso a determinadas informações por nível de usuário, além de as ações dos usuários ficarem gravadas em logs que podem ser visualizados através de relatórios.


O Radar Empresarial
está preparado para ser executado sobre diversas configurações de conexão, seja através de acesso remoto, via Web, ou uma rede corporativa, permitindo a consolidação de dados entre grupos de empresas, filiais e/ou departamentos. Todos os dados estão assegurados e armazenados em um banco desenvolvido especialmente para o Radar, o WK Database. Este banco de dados possui estrutura interna relacional, e seus dados são alocados com particionamento dinâmico horizontal e vertical das tabelas, o que garante acessos mais ágeis e rápidos, tudo isso graças à tecnologia desenvolvida a 25 anos pela WK Sistemas.

Funcionalidades, benefícios e diferenciais
  • Ferramenta de backup on-line que permite programar a execução de cópias de segurança para qualquer horário, independente do sistema estar em uso ou não;
  • Programação de envio automático de relatórios por e-mail;
  • Tabelas de preços flexíveis com cadastro de exceções de condições de pagamento;
  • Cadastro de operações comerciais que facilita a identificação do CFOP na emissão de documentos.

Fonte: www.wk.com.br